ZUPHAT
ZUPHAT
IS LOADING... (0%)
ZUPHAT
HOME
ABOUT
ALL PROJECTS
CONTACT
PROJECT
PGS Gift Delivery Campaign
MAIN ROLE
Fullstack
YEAR
2021
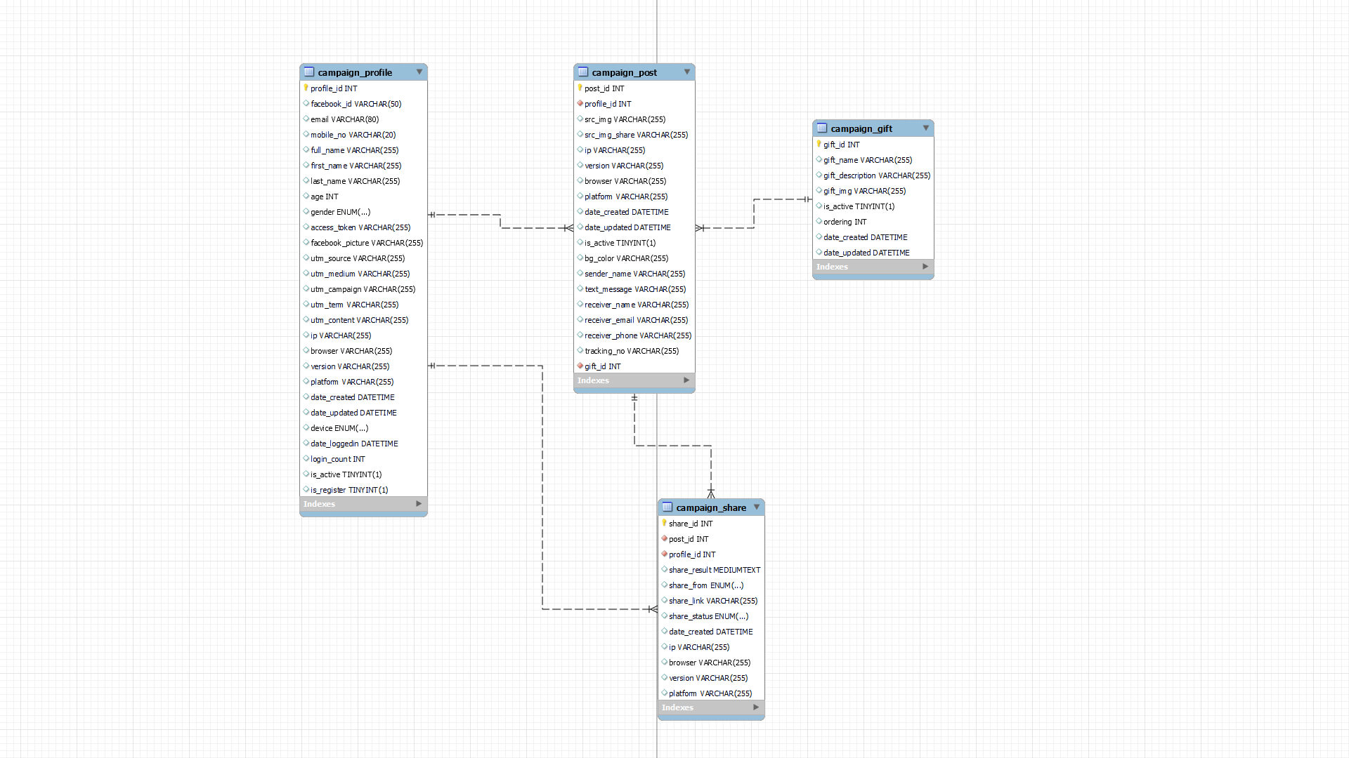
Will update soooon 😉(key: generate image, system design, APIs, facebook share)
VISIT SITE
BACK